1. 우측바 Database → + → Data Source from URL

2. URL 입력하고 사용하는 DB 드라이버 설정

3. DB 계정 우클릭 → Diagrams → Show Diagram...

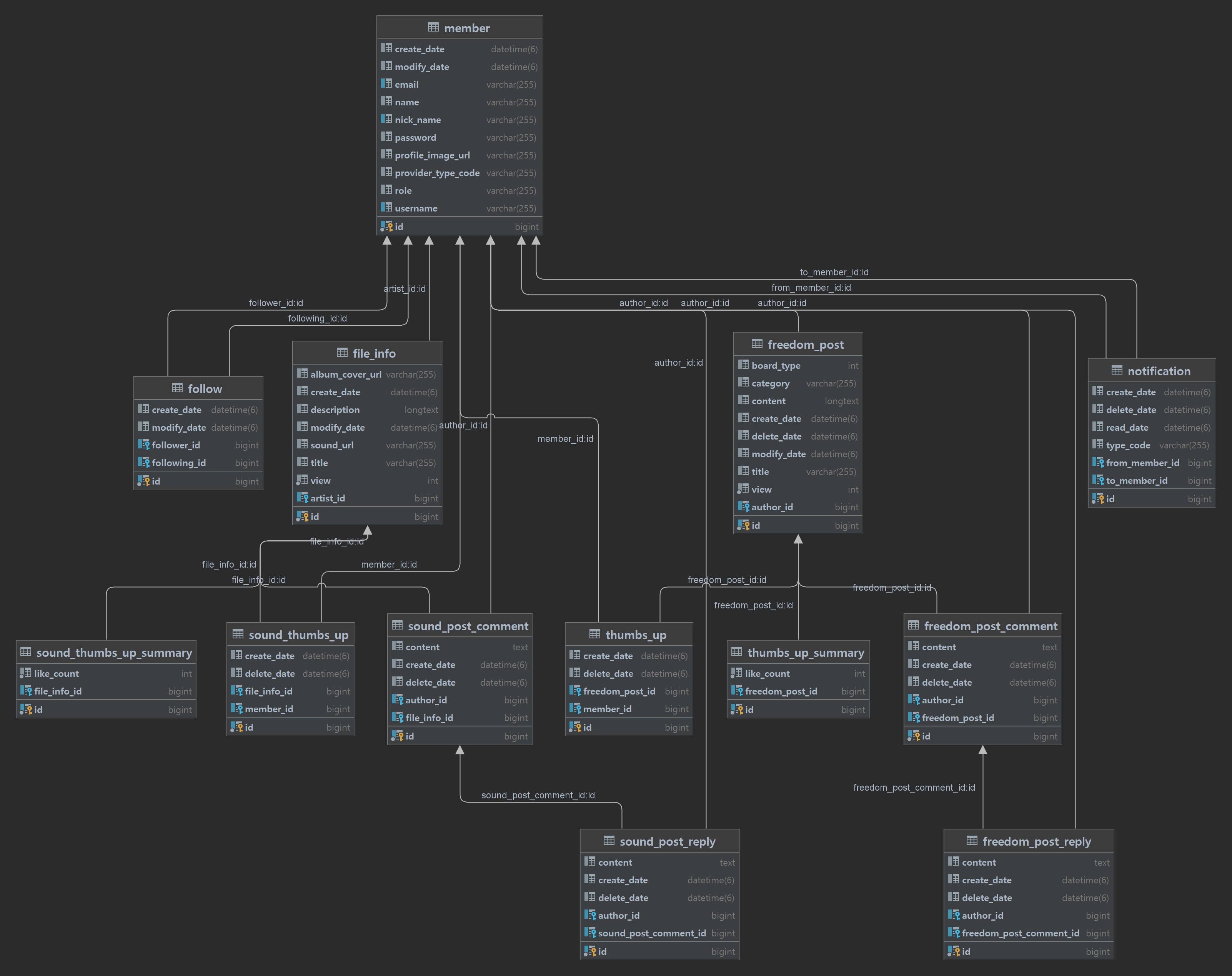
4. Diagram 확인

1. 우측바 Database → + → Data Source from URL

2. URL 입력하고 사용하는 DB 드라이버 설정

3. DB 계정 우클릭 → Diagrams → Show Diagram...

4. Diagram 확인
